Install Steam
sign in
|
language
简体中文 (Simplified Chinese)
繁體中文 (Traditional Chinese)
日本語 (Japanese)
한국어 (Korean)
ไทย (Thai)
Български (Bulgarian)
Čeština (Czech)
Dansk (Danish)
Deutsch (German)
Español - España (Spanish - Spain)
Español - Latinoamérica (Spanish - Latin America)
Ελληνικά (Greek)
Français (French)
Italiano (Italian)
Bahasa Indonesia (Indonesian)
Magyar (Hungarian)
Nederlands (Dutch)
Norsk (Norwegian)
Polski (Polish)
Português (Portuguese - Portugal)
Português - Brasil (Portuguese - Brazil)
Română (Romanian)
Русский (Russian)
Suomi (Finnish)
Svenska (Swedish)
Türkçe (Turkish)
Tiếng Việt (Vietnamese)
Українська (Ukrainian)
Report a translation problem









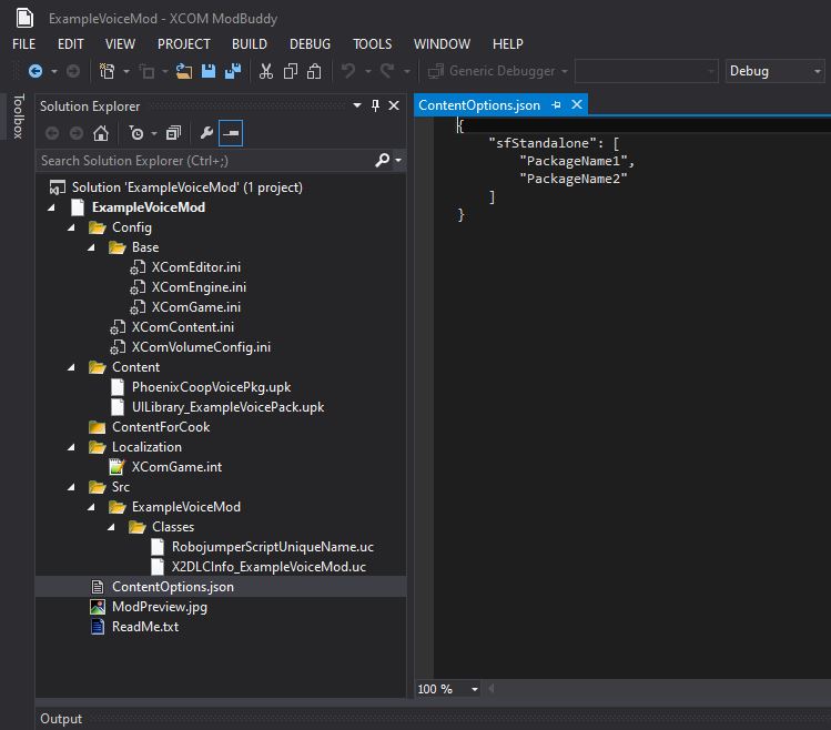
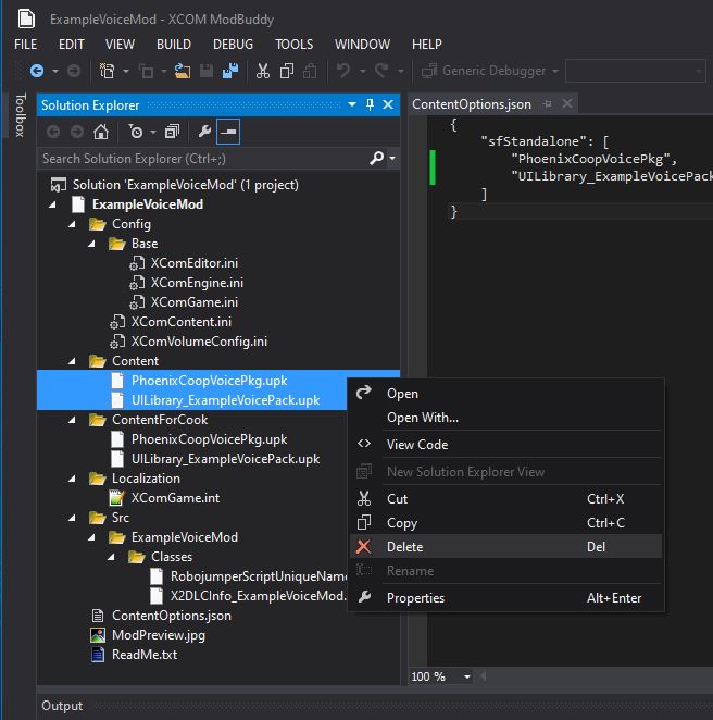
I did not create the menu icon, so I just have the main package in the json file as follows.
{
"sfStandalone": [
"NameOfMyPackage"
]
}
Quick question though, how would I go about flagging something for sparks with this?
When you start ModBuddy, you should always manually find and load the project file of your mod rather than open it from the "recently opened" panel.
Seems like the "recently opened" opens the solution file rather than the project file and that causes issues down the line.
Hope that help anybody trying to cook.
I am now doing a second mod and it works completely fine until the cooking step.
Building solution now always gives me this error :
XCOM2.targets(69,9): error : The property 'Name' cannot be found on this object. Verify that the property exists.
Do you know what could cause this ?
1. Make your normal unfiltered voice first. (Basically get to the end of Creating the Voice Package Pt.2)
2. Get all your voice lines and bulk process them with the radio filter in audacity.
3. Copy and paste your voice package that you created in the unreal editor. The pasted one will be your radio version. So like add radio to the end of it's name.
4. Import all of your radio lines into your new package. Click "yes to all", so the existing audio files in this new package will be overwritten with the radio versions.
5. Save this new package.
6. In the modbuddy add it as a second entry in XcomContent.ini (Make sure you update the package name)
7. Then just add another localization entry.
This seems to work for me.